ticona.net
a IT Project Management Company
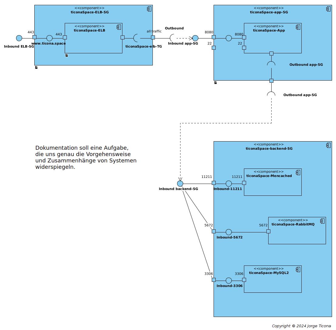
Unsere Aufgabe
Projektmanagement
Ein Projekt ist ein temporäres Vorhaben, das durchgeführt wird, um ein einzigartiges Produkt, eine einzigartige Dienstleistung oder ein einzigartiges Ergebnis zu schaffen.
- Business Case
- Projektorganisation / Lenkungsausschuss
- Qualität Managemnent / Planung und Kontroll
- Projektplan / Hauptprodukte des Projekts
- Phasenplan /
- Phase Traditionell / Produkt - Anforderung
und Scope, Waterfall Prozess
- Phase Agile / Produkt - Backlog, Sprint
Management
- Risikomanagement
- Projektsteuerung
- Projektstatusbericht /
Kommunikationsmanagement
- Produktlieferung Management
- Projektabschluss
Wir unterstützen Sie und übernehmen gemeinsam mit Ihnen die Verantwortung für die Umsetzung und den erfolgreichen Abschluss Ihres IT-Projekts.
Lass uns beginnen


























































































